AI漫剧漫画学习-电商学习-电商托管代运营-电商合作
网站首页
公司服务
电商合作
数据大屏
产品策划
外贸拓展
讲师派遣
网店帮扶
AI漫剧区
报名提交
企业电商团队孵化
个人就业/IP打造区
动态
公司动态
电商动态
大数据动态
指路明灯
网店扶持
AI漫剧
AI直播软件下载
联系我们
分站
公司动态
电商动态
大数据动态
指路明灯
网店扶持
AI漫剧
网站首页
动态
公司动态
内容详情
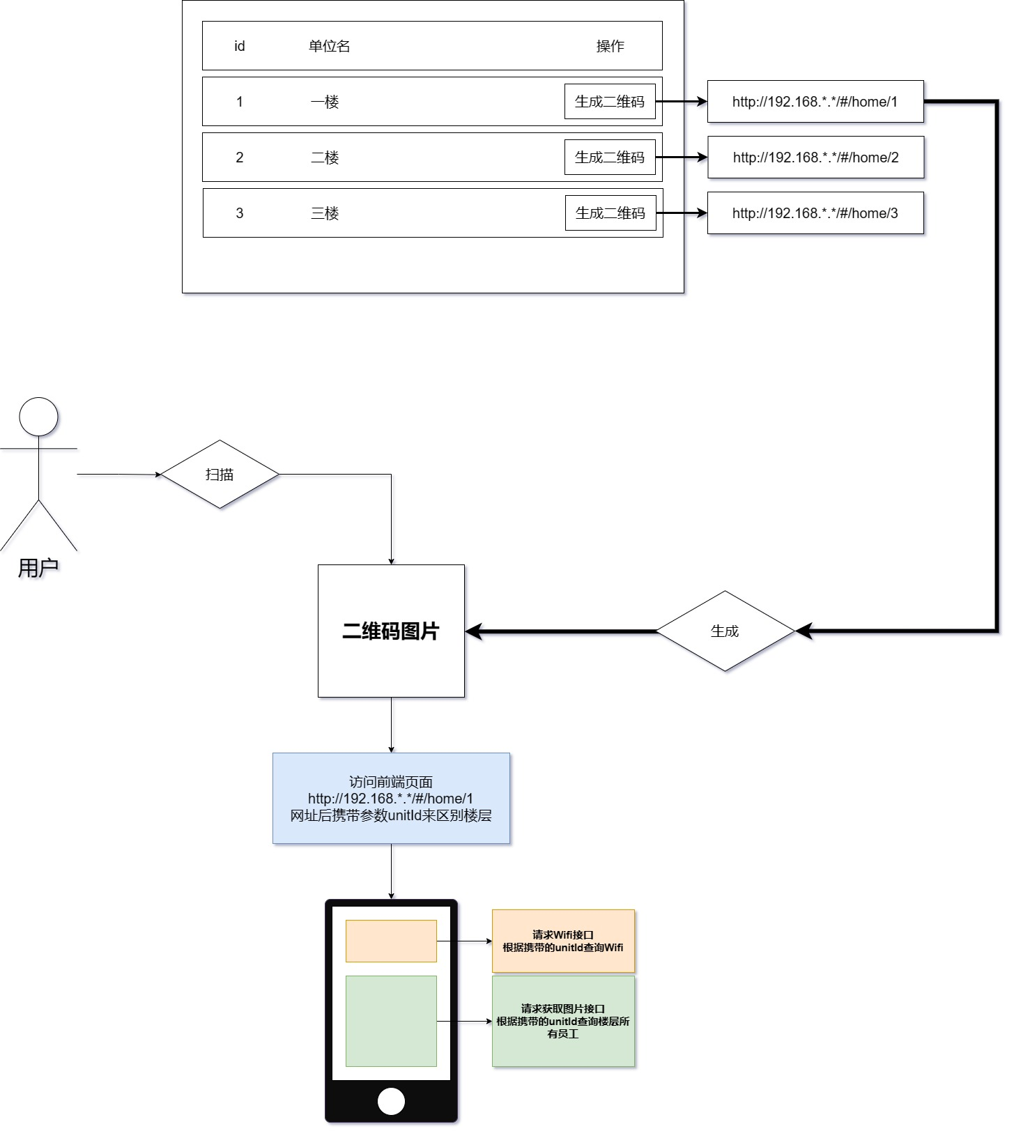
足浴按摩连锁店铺访客可视化数据分析管理系统
2023-07-20
169671
足浴按摩连锁店铺访客可视化数据分析管理系统
得应盯
同时也可以应用,地方服务行业、地方传媒数据分析。
ding
上一篇:没有了
下一篇:直播电商起号陪跑服务【内含起号流量波段图】
热门文章
实战带货主播能力提升资料【主播节奏衍生话术】
2024-10-06
抖音、快手、视频号、拼多多直播电商运营陪跑服务【一周/长期】
2024-10-06
足浴按摩连锁店铺访客可视化数据分析管理系统
2023-07-20
拼多多店铺托管代运营服务 店铺流量+直播架构
2023-07-23
抖音投手学习资料【实战团队分享资料尽快上轨道】
2024-10-06
小白都会使用的电商作图软件有哪些?
2023-07-21
联系我们
在线客服
电商服务电话
文山AI导师电话
负责人微信
微信公众号